COMSOL Desktop® 更新
COMSOL Multiphysics® 软件 6.4 版本为所有用户带来了功能增强的智能助手 (Chatbot) 窗口、更强大的搜索能力,以及一系列简化窗口导航与布局管理的新功能。欢迎阅读以下内容,了解所有更新功能。
智能助手 (Chatbot) 窗口
智能助手 (Chatbot) 窗口现已增强上下文处理能力,并新增对大语言模型 (LLM) 服务的支持。智能助手 支持直接检索 COMSOL 文档并融合更多 API 相关知识,从而提升建模相关问答与 API 代码生成的准确性。用户还可以附加模型树节点、完整模型、文本文件及图像,为查询提供更丰富的上下文信息。除 OpenAI 与 Azure OpenAI 外,智能助手 窗口现也支持与 OpenAI API 兼容的服务提供商,包括 DeepSeek™、Google Gemini™ 以及自托管方案,同时支持最新的 OpenAI 模型,如 GPT-5™。
智能助手 窗口可在 Windows® 版本的软件中使用。
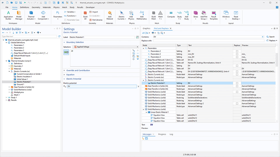
在“首选项”中搜索 & 结果突出显示
首选项 窗口现已支持搜索过滤功能,帮助用户快速定位特定设置。
使用查找和替换 工具时,搜索结果现在更加清晰。双击结果或选择切换到节点 后,模型树中的对应节点将处于选中状态,设置 窗口会自动滚动到相关设置位置,并在 Windows® 系统中短暂突出显示。
窗口停靠功能改进
在 Windows® 系统中,新增的停靠功能让窗口切换与布局管理更加高效。现在,用户可通过单击鼠标滚轮来关闭窗口和编辑器,按下 Ctrl+Tab 可调出窗口切换器,快速将指定窗口置顶显示。在“App 开发器”中,还可以固定编辑器,使其始终位于编辑器选项卡前列,方便快速访问。
代码生成新功能
新版本提供了两个实用工具,用于生成可在方法和 Java Shell 窗口中使用的代码。首先,作为代码复制到剪贴板 菜单中新增了设置所有显示的设置 选项,可为所选节点设置 窗口中当前显示的所有设置生成代码;而原有的全部设置 命令现已重命名为设置所有修改的设置。
其次,Java Shell 窗口新增录制代码 按钮,可在操作过程中实时录制代码并直接发送至 Java Shell 窗口,无需创建任何方法。
录制代码并直接发送至 Java Shell 窗口。
DeepSeek 是 Delson Group Inc. 的商标。Google Gemini 是 Google LLC 的商标。GPT-5 是 OpenAI OpCo, LLC 的商标。Microsoft 和 Windows 是 Microsoft 集团公司的商标。




